产品体系 解决方案 服务支持 客户案例 生态合作 关于道一 400-101-6950
登录
免费注册

扫码咨询

微信扫码 立即咨询

电话咨询

全国热线
400-101-6950

免费体验

合作代理

扫码 立即咨询
400-101-6950
首页 >> 技术文章 >> 七巧有绝招!敏捷研发系统让协作效率“开挂”

七巧有绝招!敏捷研发系统让协作效率“开挂”

栏目:技术文章 日期:2025-11-10 浏览量:221

摘要:

打破传统研发束缚,需求落地心里有谱。

一、引言

在如今快速变化的业务环境中,产品研发团队常常面临诸多挑战:业务变更快得让人应接不暇,传统研发项目管理模式束手束脚,团队协同模糊不清,项目进度更是像雾里看花……

作为企业数字化服务领域的深耕者,七巧研发团队也曾亲身经历这些痛点。为了打破研发管理的效率瓶颈,我们使用低代码打造了一站式敏捷研发系统——不只是简单搭建工具,更是从研发全流程逻辑出发,重构协作模式,真正做到“为痛点而生,为效率服务”。它支在线即时处理,助力团队极速响应业务变化;打破传统研发项目管理的束缚,定制适配业务场景的个性化方案;灵活定义工作流程,实现有效的协同管控。

二、全方位功能架构:覆盖研发每一个环节

一套高效的研发系统,核心在于“功能全且逻辑通”。七巧一站式敏捷研发系统以业务场景为核心,搭建了8大核心业务模块,将研发过程中的每一个关键环节都纳入数字化管理,实现“需求不遗漏、任务不脱节、质量有保障”

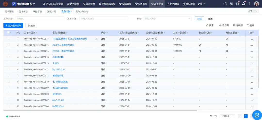
1、发布管理:研发目标有的放矢 

发布计划是研发工作的总蓝图。系统支持产品经理快速创建发布计划,明确版本目标(如“V3.2版本聚焦用户留存优化”)、上线时间节点,并直接在计划内关联待开发的迭代、待实现的需求、待修复的缺陷以及待完成的任务。比如,当规划“Q4季度核心功能上线”计划时,可一次性将“会员体系搭建”“支付流程优化”等迭代纳入其中,同时关联对应的需求文档和已知缺陷,避免计划与执行脱节,确保所有研发动作都围绕核心目标推进。

2、迭代管理:研发节奏张弛有度 

迭代是敏捷研发的基本单元。系统提供统一迭代看板,团队成员打开页面,就能清晰看到所有迭代的状态,点击任一迭代,即可进入精细化管理界面——不仅能查看迭代周期、参与人员、核心目标等基础信息,还能直接管理迭代内的需求、缺陷、任务和测试计划。例如,在“V3.1迭代”中,开发人员可实时更新任务进度,测试人员可同步缺陷修复情况,产品经理无需逐一沟通,通过看板就能掌握迭代是否能按期交付,及时调整资源分配

3、需求管理:关联链路全程可溯 

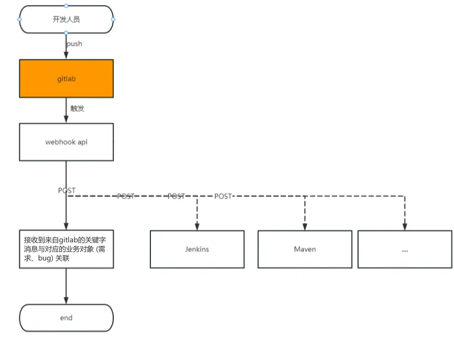
需求是研发的起点,也是最容易出现理解偏差的环节。系统支持从需求创建到闭环的全流程管理:不仅能录入需求名称、描述、优先级等基础信息,还能关联缺陷、子需求、绑定测试用例,更能自动关联GitLab提交记录——当开发人员提交代码时,只需在提交信息中备注需求ID,系统就会自动将代码记录同步至需求详情页,实现“需求-代码-版本”环节可追溯,避免“需求改了但代码没同步”的问题。

4、缺陷管理:问题修复快速精准 

缺陷是影响产品质量的关键变量。系统让缺陷管理告别“Excel表格统计”的低效模式:测试人员提交缺陷时,可填写缺陷类型、复现步骤、优先级,并直接关联对应的需求、任务、测试计划;更重要的是,系统会自动同步GitLab提交记录——当开发人员修复缺陷后,代码提交记录会实时同步至缺陷页,测试人员可快速定位修复代码,验证缺陷是否解决,大幅缩短“缺陷发现-修复-验证”的周期。

5、任务管理:工作安排灵活适配 

研发工作中,任务类型多样(如开发任务、设计任务、文档撰写任务等),系统支持灵活关联功能:创建任务时,可根据实际场景关联迭代、需求或缺陷,同时设置任务负责人、截止时间。无论是紧急插队的临时任务,还是按部就班的常规任务,都能在系统中清晰管理,避免任务遗忘、责任不清的问题。

6、测试管理:质量把控层层递进 

测试是保障产品稳定的最后一道防线。系统通过“计划-用例-执行”全链路支撑测试工作:能够根据迭代创建测试计划,明确测试范围、测试人员和时间节点;同时搭建“需求/缺陷用例库”,测试人员可将常用测试用例存入库中,后续有同类需求或缺陷可直接导入,无需重复编写;测试执行过程中,可实时记录测试结果,并关联缺陷,让开发人员快速了解问题所在。

7、工作看板:工时效率心中有数 

系统自动生成个人工时报表,团队成员可实时查看自己待处理的缺陷、任务、需求,同时支持工时统计,帮助成员梳理工作优先级,也方便管理者了解每个人的工作情况,合理分配资源。

8、自定义报表:研发数据一目了然 

研发过程中,数据是决策的依据。不同角色间需求各异,比如管理者关注整体研发效能、产品经理关注需求交付进度、测试负责人关注缺陷修复效率,系统支持团队根据不同角色需求,自由选择数据维度和展示形式

三、重新定义敏捷研发,不止“快”更在于“通”

如果说功能架构是系统的“骨架”,那么独特亮点就是系统的“灵魂”。七巧一站式敏捷研发系统凭借六大核心优势,将“敏捷”从理念落地为可操作的流程,让研发不仅“速度快”,更“协作稳、质量优”

1、研发全生命周期贯穿,打破“环节割裂

传统研发中,发布计划、迭代、需求、任务、缺陷、测试常常是“各自为战”——发布计划存在Excel里,迭代用项目管理工具管,缺陷靠测试工具记录,数据不互通导致研发流程变成碎片化环节。而七巧低代码实现了模块互联贯穿:从发布计划拆解出迭代,从迭代分解出需求和任务,任务开发过程中发现的缺陷可直接关联需求和迭代,测试计划则围绕迭代和需求制定,所有环节数据实时同步。

2、研发全链路实时监控,告别“进度模糊”

“这个迭代会不会延期?”“哪些环节卡顿了?”——这些问题曾是研发管理者的“日常焦虑”。七巧低代码通过“层层关联+实时汇总”的方式,让研发进度一目了然。

3、研发沟通实时协作,减少“信息延迟”

研发中的很多问题,都源于“沟通不及时”——产品经理更新了需求文档,开发人员没看到;测试人员发现了缺陷,开发人员没收到提醒。七巧低代码将“沟通”嵌入需求、缺陷等每一个环节,让信息直接在“问题发生地”流转,避免消息丢失理解偏差,协作效率大幅提升。

4、自定义测试计划编排,保障“质量可控”

不同的研发场景,对测试的需求也不同——新功能上线需要多轮测试,紧急缺陷修复可能只需一轮自测。七巧低代码支持自定义测试计划编排,团队可根据实际需求设置测试轮次(涵盖研发自测、一轮功能测试、二轮兼容性测试、灰度测试等),确保产品上线前质量可控。

5、GitHub/GitLab集成,实现“代码-需求联动”

代码管理是研发质量的核心环节,但传统模式下,代码提交与需求、缺陷脱节——开发人员提交了代码,管理者不知道这些代码对应哪个需求;测试人员想查看缺陷的修复代码,需要开发人员手动提供链接。七巧低代码实现了与GitHub/GitLab的实时对接:开发人员提交代码时,只需在提交信息中加入需求ID或缺陷ID,系统就会自动将该代码记录关联至对应的需求或缺陷详情页。产品经理和测试人员进入后,能直接查看关联的代码提交记录,点击链接就能跳转到GitHub/GitLab查看具体代码,实现“需求-代码-缺陷”联动,代码质量更易把控。

6、多端协作无缝衔接,确保“工作不断链

七巧系统支持PC端+移动端无缝衔接,确保研发工作不会因“不在电脑前”而停滞,真正实现“随时随地处理工作”。

四、用数字化工具,让研发效率有“质的飞跃”

在如今“快鱼吃慢鱼”的市场竞争中,研发效率直接影响着企业的创新速度和市场竞争力。七巧一站式敏捷研发系统,不是一类简单的“工具集合”,更是一套“产品研发全生命周期解决方案”。无论是中小型企业的快速迭代需求,还是大型企业的复杂研发管理,该系统都能通过低代码的灵活适配和个性化定义能力,助力团队大幅提升研发效能。

关注公众号

二维码

关注公众号获取更多

版权声明: 道一云发表于 2025年11月10日 05:21:47

转载请注明:七巧有绝招!敏捷研发系统让协作效率“开挂” - 道一云

继续阅读与本文标签相同的文章